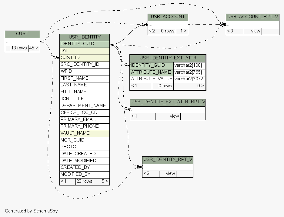
| Table ESEC.ESECDBA.USR_IDENTITY_EXT_ATTR | Generated by SchemaSpy |
| ||||||||||||||||||||||||||||||||||||||
Table contained 0 rows at Tue May 04 17:09 EDT 2010 | ||||||||||||||||||||||||||||||||||||||
Indexes:
| Column(s) | Type | Sort | Constraint Name |
|---|---|---|---|
| IDENTITY_GUID + ATTRIBUTE_NAME | Primary key | Asc/Asc | USR_IDENTITY_EXT_ATTR_PK |
|


