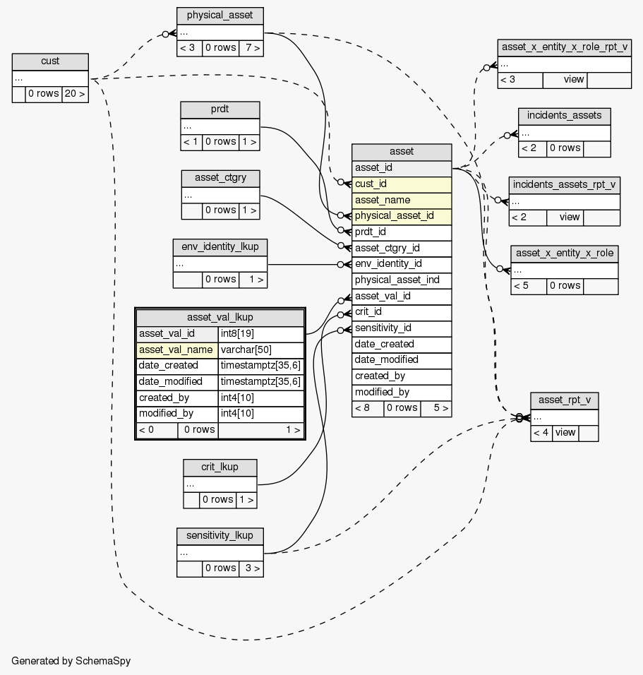
| Table SIEM.public.asset_val_lkup Asset value types
|
Generated by SchemaSpy |
| |||||||||||||||||||||||||||||||||||||||||||||||||||||||||||||||||
Table contained 0 rows at Mon Mar 26 23:24 EDT 2012 | |||||||||||||||||||||||||||||||||||||||||||||||||||||||||||||||||
Indexes:
| Column(s) | Type | Sort | Constraint Name |
|---|---|---|---|
| asset_val_id | Primary key | Asc | asset_val_lkup_pk |
| asset_val_name | Must be unique | Asc | asset_val_lkup_ak1 |
|


