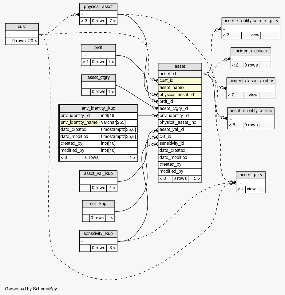
| Table SIEM.public.env_identity_lkup Asset environment identity types
|
Generated by SchemaSpy |
| |||||||||||||||||||||||||||||||||||||||||||||||||||||||||||||||||
Table contained 0 rows at Mon Mar 26 23:24 EDT 2012 | |||||||||||||||||||||||||||||||||||||||||||||||||||||||||||||||||
Indexes:
| Column(s) | Type | Sort | Constraint Name |
|---|---|---|---|
| env_identity_id | Primary key | Asc | env_identity_lkup_pk |
| env_identity_name | Must be unique | Asc | env_identity_lkup_ak1 |
|


