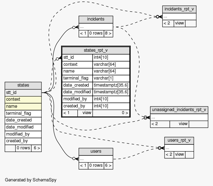
View SIEM.public.states_rpt_v
Definitions of possible states of incidents

Generated by
SchemaSpy
Legend:
Primary key columns
Columns with indexes
Implied relationships
Excluded column relationships
< n > number of related tables
 
Column Type Size Nulls Auto Default Children Parents Comments
stt_id int4 10  √  null
states.stt_id Implied Constraint R
Unique identifier for the Status of different Contexts
context varchar 64  √  null Case or Context in abbreviated form
name varchar 64  √  null Detail of the Status of different contexts
terminal_flag varchar 1  √  null Indicates if state of incident is resolved.
date_created timestamptz 35,6  √  null Date the entry was created
date_modified timestamptz 35,6  √  null Date the entry was modified
modified_by int4 10  √  null User who last modified object
created_by int4 10  √  null User who created object

Analyzed at Mon Mar 26 23:24 EDT 2012


Close relationships: